Когда начинал разработку системы многомерного анализа данных временных рядов Dimension-UI, для внедрения зависимостей в исходном коде решил использовать Dagger 2. Практический опыт показал, что для приложений с большим количеством динамически создаваемых объектов инверсия зависимостей, реализованная в Dagger 2, не подходит.
Да, создание графа зависимостей в compile-time — это, во-первых, очень быстро, и, во-вторых, удобно: получаешь сообщения об ошибках конфигурации уже при компиляции.
Но накладные расходы на сопровождение всего этого хозяйства – прямо скажем, это боль.
Чтобы реализовать scope-зависимости, приходится писать и поддерживать много инфраструктурного кода внутри объектов, куда мы внедряем зависимости. В Dagger 2 такая реализация, во-первых, «загрязняет» код, а во-вторых, серьезно осложняет тестирование. Изолировать методы удобным способом не получается: в тестах нужно писать очень много кода, чтобы прокинуть необходимый контекст и корректно мокировать внешние зависимости. Я туда просто не полез — покрывал unit- и UI-тестами только базовую функциональность, где были Singleton-зависимости.
Даже с одними Singleton’ами приходится поднимать отдельную тестовую инфраструктуру для запуска приложения в тестовом режиме. Это не просто неудобно — это очень затратно по времени. Если сравнить усилия, которые надо потратить на реализацию тестирования подобного функционала в Spring и Dagger… Сравнение будет не в пользу Dagger. В целом я начал думать о переходе на runtime-генерацию графа зависимостей.
Итак, мы попробовали compile-time генерацию графа зависимостей в Dagger 2 — и нам это не подходит. Какие альтернативы? Если смотреть глобально, остаются Spring и Guice. Spring реализует runtime-генерацию графа зависимостей через рефлексию. Spring не рассматриваем — это большая и массивная библиотека; тащить её в наш tiny and cozy проект не очень правильно (плюс вопросы производительности/оптимизации).
Остается Guice — он тоже runtime (через рефлексию), вроде подходит. Смотрим активность проекта на GitHub: последний релиз май 2023 года — это жжж неспроста. Я понимаю, время было непростое для Google, но сам факт намекает на охлаждение интереса к направлению. Косвенно это подтверждает движение Micronaut и Quarkus в сторону compile-time контейнеров DI.
Хорошо, «большая тройка» лидеров — с ними понятно. Есть и нишевые решения. Честно говоря, я смотрел их по верхам — просто не было времени. Полная таблица со сравнением есть в конце статьи, здесь приведу предварительный итог:
Spring/Guice: мейнстрим enterprise-разработка, runtime;
PicoContainer: нишевый инструмент для специфических задач, runtime;
HK2: специализированный инструмент для JAX-RS/OSGi-экосистем, runtime;
Avaje Inject: современная альтернатива Micronaut/Quarkus с упором на простоту, compile-time
Все варианты с runtime построением графа зависимостей используют Java Reflection API.
Из предложенных альтернатив более-менее близок был PicoContainer, но инвестировать время в инструмент, у которого на GitHub затишье, я не решился.
Это все понятно, вроде как разложено по полочкам (что-то я разложил сейчас, когда писал эту статью). Но в основном, у меня были ощущения, что торопиться в этом деле не нужно.
Все-таки надо попробовать разведать вариант с написанием собственного DI – с учетом того что по любому, в новых версиях Java должна быть какая возможность сделать runtime DI основанных на других принципах.
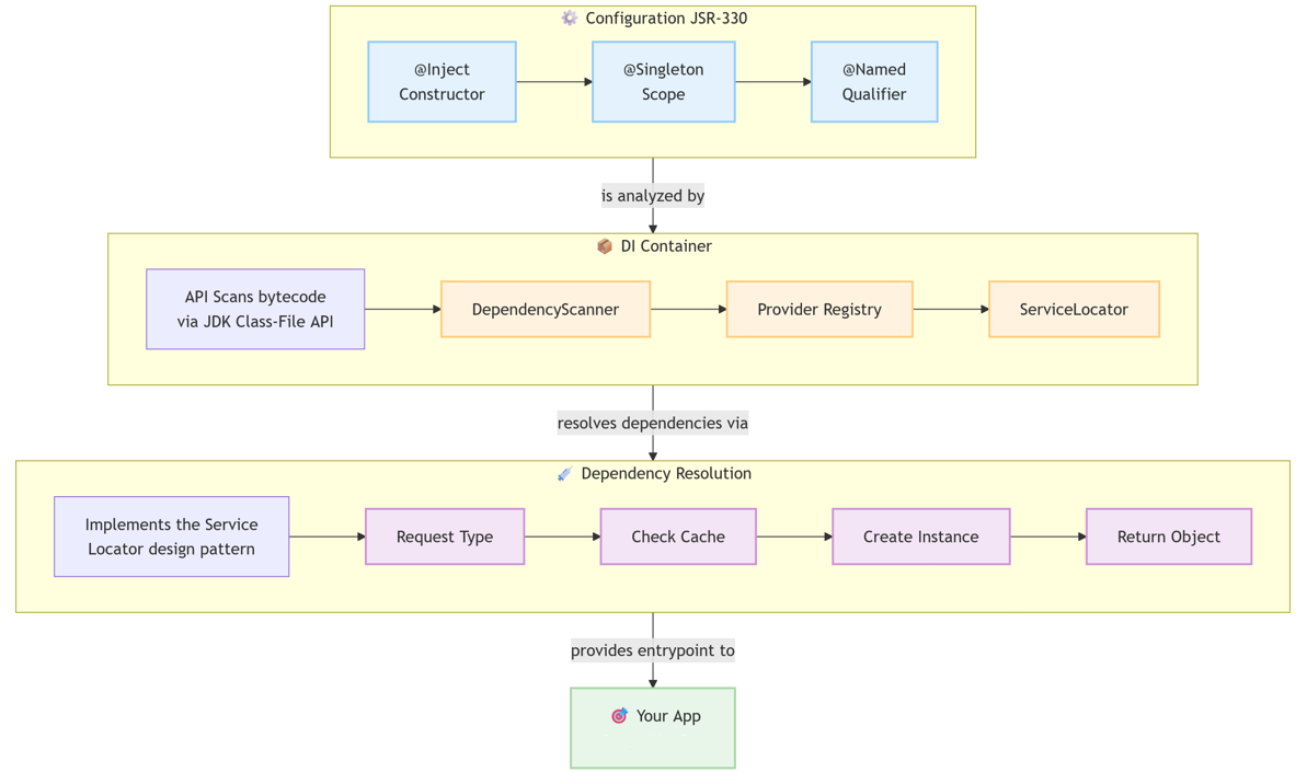
Решил обратиться к трем LLM (gpt-5-high, gemini-2.5-pro и deepseek-v3.2-exp-thinking) с вопросом, как можно реализовать DI на runtime с поддержкой JSR-330 в последних версиях Java. С задачей справился только Google Gemini и в одном из вариантов предложил формировать граф зависимостей, сканируя class-файлы на наличие аннотаций JSR-330 с помощью Class-File API (JEP 484, JDK 24+).
По сути это та же схема, что и с Dagger 2, но в runtime и с минимальным использованием рефлексии — с поддержкой функций @Singleton, @Named и @Provides. Все с прицелом на простую миграцию с Dagger 2 и с минимальными правками в коде. Без использования устаревшего javax.inject: вместо него — jakarta.inject обновленная версия стандарта JSR-330.
После нескольких итераций, генерации тестов, документации - на выходе получился легковесный контейнер для внедрения зависимостей, оптимизированный для производительности и простоты использования – Dimension-DI.
Использует JSR-330 (@Inject, @Named) для чистого кода с внедрением через конструктор;
Поддерживает scope @Singleton, обнаружение циклических зависимостей и явную привязку для интерфейсов.
Использует сканирование classpath через JDK Class-File API (без загрузки классов) для быстрого запуска.
Никаких прокси, генерации байт-кода или магии во время выполнения — только простой, потокобезопасный сервис-локатор "под капотом".
Конфигурация на этапе сборки: Гибкий API Builder используется для настройки DI-контейнера. Этот этап включает сканирование classpath на наличие компонентов, помеченных @Inject, анализ их зависимостей и регистрацию провайдеров (рецептов для создания объектов). Именно здесь проявляется "DI" часть.
Разрешение во время выполнения: Во время выполнения зависимости разрешаются с помощью внутреннего, глобально доступного ServiceLocator. Хотя реализация использует Service Locator, дизайн настроен на написание кода вашего приложения с использованием чистого Внедрения через конструктор (Constructor Injection), отделяя ваши компоненты от самого DI-фреймворка. Можно напрямую вызывать ServiceLocator - но только в отдельных случаях, об этом ниже.
Процесс перехода Dimension-UI с Dagger 2 на Dimension-DI занял пару дней.
Сначала все файлы конфигурации разобрали и перевели в формат конфигурации Dimension-DI (с помощью LLM):
package ru.dimension.ui.config;
import dagger.Binds;
import dagger.Module;
import javax.inject.Named;
import ru.dimension.ui.cache.AppCache;
import ru.dimension.ui.cache.impl.AppCacheImpl;
@Module
public abstract class CacheConfig {
@Binds
@Named("appCache")
public abstract AppCache bindAppCache(AppCacheImpl appCache);
}
package ru.dimension.ui.config;
import com.google.gson.Gson;
import com.google.gson.GsonBuilder;
import dagger.Module;
import dagger.Provides;
import java.nio.file.Paths;
import javax.inject.Singleton;
import ru.dimension.ui.helper.FilesHelper;
import ru.dimension.ui.helper.ReportHelper;
@Module
public class FileConfig {
@Provides
@Singleton
public FilesHelper getFilesHelper() {
return new FilesHelper(Paths.get(".").toAbsolutePath().normalize().toString());
}
@Provides
@Singleton
public Gson getGson() {
return new GsonBuilder()
.setPrettyPrinting()
.create();
}
@Provides
@Singleton
public ReportHelper getReportHelper() {
return new ReportHelper();
}
}
package ru.dimension.ui.config;
import dagger.Binds;
import dagger.Module;
import javax.inject.Named;
import ru.dimension.ui.state.NavigatorState;
import ru.dimension.ui.state.SqlQueryState;
import ru.dimension.ui.state.impl.NavigatorStateImpl;
import ru.dimension.ui.state.impl.SqlQueryStateImpl;
@Module
public abstract class StateConfig {
@Binds
@Named("navigatorState")
public abstract NavigatorState bindNavigatorState(NavigatorStateImpl navigatorState);
@Binds
@Named("sqlQueryState")
public abstract SqlQueryState bindSqlQueryState(SqlQueryStateImpl sqlQueryState);
}
package ru.dimension.ui.config.core;
import com.google.gson.Gson;
import com.google.gson.GsonBuilder;
import java.nio.file.Paths;
import java.util.concurrent.Executors;
import java.util.concurrent.ScheduledExecutorService;
import ru.dimension.db.core.DStore;
import ru.dimension.di.DimensionDI;
import ru.dimension.di.ServiceLocator;
import ru.dimension.ui.cache.AppCache;
import ru.dimension.ui.cache.impl.AppCacheImpl;
import ru.dimension.ui.collector.Collector;
import ru.dimension.ui.collector.CollectorImpl;
import ru.dimension.ui.collector.collect.prometheus.ExporterParser;
import ru.dimension.ui.collector.http.HttpResponseFetcher;
import ru.dimension.ui.collector.http.HttpResponseFetcherImpl;
import ru.dimension.ui.helper.ColorHelper;
import ru.dimension.ui.helper.FilesHelper;
import ru.dimension.ui.helper.ReportHelper;
import ru.dimension.ui.manager.ConfigurationManager;
import ru.dimension.ui.warehouse.LocalDB;
public final class CoreConfig {
private CoreConfig() {
}
public static void configure(DimensionDI.Builder builder) {
builder
// Cache
.bindNamed(AppCache.class, "appCache", AppCacheImpl.class)
// Collector
.bindNamed(Collector.class, "collector", CollectorImpl.class)
// Executors
.provideNamed(ScheduledExecutorService.class, "executorService", ServiceLocator.singleton(
() -> Executors.newScheduledThreadPool(10)
))
.provideNamed(ru.dimension.ui.executor.TaskExecutorPool.class, "taskExecutorPool",
ServiceLocator.singleton(ru.dimension.ui.executor.TaskExecutorPool::new))
// File/Gson/Report helpers
.provide(FilesHelper.class, ServiceLocator.singleton(
() -> new FilesHelper(Paths.get(".").toAbsolutePath().normalize().toString())
))
.provide(Gson.class, ServiceLocator.singleton(
() -> new GsonBuilder().setPrettyPrinting().create()
))
.provide(ReportHelper.class, ServiceLocator.singleton(ReportHelper::new))
// Color helper (uses FilesHelper and ConfigurationManager)
.provide(ColorHelper.class, ServiceLocator.singleton(
() -> new ColorHelper(
ServiceLocator.get(FilesHelper.class),
ServiceLocator.get(ConfigurationManager.class, "configurationManager"))
))
// Local DB
.bindNamed(DStore.class, "localDB", LocalDB.class)
// HTTP / Parser
.provideNamed(ExporterParser.class, "exporterParser", () -> ServiceLocator.get(ExporterParser.class))
.bindNamed(HttpResponseFetcher.class, "httpResponseFetcher", HttpResponseFetcherImpl.class);
}
}
После этого поправили точку входа в приложение Application:
package ru.dimension.ui;
import lombok.extern.log4j.Log4j2;
import ru.dimension.ui.config.MainComponent;
import ru.dimension.ui.laf.LaF;
import ru.dimension.ui.laf.LaFType;
import ru.dimension.ui.prompt.Internationalization;
import ru.dimension.ui.view.BaseFrame;
@Log4j2
public class Application {
private static MainComponent mainComponent;
public static MainComponent getInstance() {
return mainComponent;
}
/**
* Use LaF parameter in VM option to enable dark, light or default theme
* <p>
* Supported any of: "-DLaF=dark", "-DLaF=light", "-DLaF=default"
* <p>
* Example: java -DLaF=dark -Dfile.encoding=UTF8 -jar desktop-1.0-SNAPSHOT-jar-with-dependencies.jar
*/
public static void main(String... args) {
System.getProperties().setProperty("oracle.jdbc.J2EE13Compliant", "true");
if ("ru".equals(System.getProperty("user.language"))) {
Internationalization.setLanguage("ru");
} else if ("en".equals(System.getProperty("user.language"))) {
Internationalization.setLanguage("en");
} else {
Internationalization.setLanguage();
}
try {
System.setProperty("flatlaf.uiScale", "1.1x");
String lafVMOption = "LaF";
if (LaFType.DEFAULT.name().equalsIgnoreCase(System.getProperty(lafVMOption))) {
LaF.setLookAndFeel(LaFType.DEFAULT);
} else if (LaFType.LIGHT.name().equalsIgnoreCase(System.getProperty(lafVMOption))) {
LaF.setLookAndFeel(LaFType.LIGHT);
} else if (LaFType.DARK.name().equalsIgnoreCase(System.getProperty(lafVMOption))) {
LaF.setLookAndFeel(LaFType.DARK);
} else {
LaF.setLookAndFeel(LaFType.DEFAULT);
}
} catch (Exception e) {
log.catching(e);
}
mainComponent = ru.dimension.ui.config.DaggerMainComponent.create();
BaseFrame baseFrame = mainComponent.createBaseFrame();
baseFrame.setVisible(true);
}
}
package ru.dimension.ui;
import lombok.extern.log4j.Log4j2;
import ru.dimension.di.ServiceLocator;
import ru.dimension.ui.config.DIConfig;
import ru.dimension.ui.laf.LaF;
import ru.dimension.ui.laf.LaFType;
import ru.dimension.ui.prompt.Internationalization;
import ru.dimension.ui.view.BaseFrame;
@Log4j2
public class Application {
/**
* Use LaF parameter in VM option to enable dark, light or default theme
* <p>
* Supported any of: "-DLaF=dark", "-DLaF=light", "-DLaF=default"
* <p>
* Example: java -DLaF=dark -Dfile.encoding=UTF8 -jar desktop-1.0-SNAPSHOT-jar-with-dependencies.jar
*/
public static void main(String... args) {
System.getProperties().setProperty("oracle.jdbc.J2EE13Compliant", "true");
if ("ru".equals(System.getProperty("user.language"))) {
Internationalization.setLanguage("ru");
} else if ("en".equals(System.getProperty("user.language"))) {
Internationalization.setLanguage("en");
} else {
Internationalization.setLanguage();
}
try {
System.setProperty("flatlaf.uiScale", "1.1x");
String lafVMOption = "LaF";
if (LaFType.DEFAULT.name().equalsIgnoreCase(System.getProperty(lafVMOption))) {
LaF.setLookAndFeel(LaFType.DEFAULT);
} else if (LaFType.LIGHT.name().equalsIgnoreCase(System.getProperty(lafVMOption))) {
LaF.setLookAndFeel(LaFType.LIGHT);
} else if (LaFType.DARK.name().equalsIgnoreCase(System.getProperty(lafVMOption))) {
LaF.setLookAndFeel(LaFType.DARK);
} else {
LaF.setLookAndFeel(LaFType.DEFAULT);
}
} catch (Exception e) {
log.catching(e);
}
DIConfig.init();
BaseFrame baseFrame = ServiceLocator.get(BaseFrame.class);
baseFrame.setVisible(true);
}
}
Затем автозаменой в OpenIDE поменяли javax.inject —> jakarta.inject и начали тестирование работы приложения.
Особых проблем не обнаружилось. Единственное — в нескольких файлах проекта Dimension-DI выявил циклические зависимости и сообщил об этом в консоли при старте — удобно. Как справлялся с ними Dagger 2? Через позднее связывание Lazy. Надо написать автору, чтобы больше так не делал.
Следующий этап — правка тестов. Тут особых проблем тоже не возникло. Особенно порадовало раскомментирование @Disabled на классах тестирующих автоматику по пересозданию графиков при SeriesExceedExceptionи последующее успешное прохождение тестов с первого раза. Отключены тесты были из-за сложностей конфигурации Dagger 2.
Да, внутри тестируемых классов пришлось использовать ServiceLocator напрямую — но: а) это минимальное изменение (одно), которое сейчас покрыто тестами; и б) теперь эти классы можно тестировать в изолированном окружении — удобно, а не так, как это было в Dagger 2.
Кстати, во время тестирования два DI работали совместно не мешая друг другу.
Небольшое сравнение Dimension-DI с другими решениями
|
Функция |
Dimension-DI |
Spring IoC |
Google Guice |
Dagger 2 |
|---|---|---|---|---|
|
Стандарт аннотаций |
JSR-330 (Jakarta) |
Spring-specific + JSR-330 |
JSR-330 |
JSR-330 + кастомные |
|
Внедрение зависимостей |
Только через конструктор |
Конструктор, поле, метод |
Конструктор, поле, метод |
На основе конструктора |
|
Кривая обучения |
⭐ Минимальная |
⭐⭐⭐⭐⭐ Высокая |
⭐⭐⭐ Средняя |
⭐⭐⭐ Средняя |
|
Производительность |
⭐⭐⭐⭐⭐ Высочайшая |
⭐⭐ Низкая |
⭐⭐⭐ Средняя |
⭐⭐⭐⭐⭐ Высочайшая |
|
Время запуска |
Сверхбыстрое |
Медленное |
Быстрое |
Мгновенное (во время компиляции) |
|
Метаданные в runtime |
JDK Class-File API |
Динамическая рефлексия |
Динамическая рефлексия |
Нет (во время компиляции) |
|
Генерация байт-кода |
Нет |
Интенсивное использование прокси |
Интенсивное использование прокси |
Только во время компиляции |
|
Scope |
@Singleton |
Request, Session, Singleton, Prototype |
Singleton, кастомные |
Singleton, кастомные |
|
Поддержка @Singleton |
✅ Да |
✅ Да |
✅ Да |
✅ Да |
|
Квалификаторы @Named |
✅ Да |
✅ Да |
✅ Да |
✅ Да |
|
Пользовательские провайдеры |
✅ |
✅ |
✅ |
✅ |
|
Внедрение в поля |
❌ Нет |
✅ Да |
✅ Да |
✅ Да |
|
Внедрение в методы |
❌ Нет |
✅ Да |
✅ Да |
✅ Да |
|
Коллекции/Multi-bind |
❌ Нет |
✅ Да |
✅ Да |
✅ Yes (@IntoSet/@IntoMap/…) |
|
Обнаружение циклических зависимостей |
✅ Да, явная ошибка |
✅ Да |
✅ Да |
✅ Во время компиляции |
|
Система модулей/конфигурации |
Fluent Builder |
|
Классы |
Интерфейс |
|
Поддержка тестирования |
✅ Override, Clear |
✅ Профили, моки |
✅ Переопределение привязок |
✅ Тестовые компоненты |
|
Сканирование JAR/директорий |
✅ И то, и другое |
✅ И то, и другое |
Только вручную |
Н/Д (во время компиляции) |
|
Размер фреймворка |
~19 КБ |
~30 МБ+ |
~782 КБ |
~47 КБ |
|
Лучше всего подходит для |
Микросервисы, утилиты, минимальные накладные расходы |
Корпоративные приложения, полный веб-стек |
Средние проекты, модульность |
Android, безопасность на этапе компиляции |
|
Нулевая конфигурация |
✅ Полное сканирование classpath |
⚠️ Требует настройки |
Ручная регистрация |
Настройка во время компиляции |
|
Функция |
Dimension-DI |
PicoContainer |
HK2 |
Avaje Inject |
|---|---|---|---|---|
|
Стандарт аннотаций |
JSR-330 |
Только кастомные |
JSR-330 |
JSR-330 |
|
Легковесность |
✅ Сверхлегкий |
✅ Очень легкий |
⚠️ Умеренный |
✅ Легкий |
|
Сканирование Classpath |
✅ Class-File API |
❌ Только вручную |
✅ Да |
✅ Да |
|
Внедрение через конструктор |
✅ Только метод |
✅ Да |
✅ Да |
✅ Да |
|
Внедрение в поля |
❌ Нет |
✅ Да |
✅ Да |
✅ Да |
|
Scope |
@Singleton |
Singleton |
Singleton, request, кастомные |
Singleton, кастомные |
|
Квалификаторы @Named |
✅ Да |
❌ Нет |
✅ Да |
✅ Да |
|
Пользовательские провайдеры |
✅ |
✅ Ручные фабрики |
✅ |
✅ |
|
Обнаружение циклических зависимостей |
✅ Явная ошибка |
❌ Ошибка времени выполнения |
✅ Да |
✅ Да |
|
Производительность |
⭐⭐⭐⭐⭐ |
⭐⭐⭐⭐ |
⭐⭐⭐ |
⭐⭐⭐⭐⭐ |
|
Время запуска |
Сверхбыстрое |
Очень быстрое |
Быстрое |
Быстрейшее (во время компиляции) |
|
Рефлексия в runtime |
Минимальная |
Интенсивная |
Умеренная |
Нет (во время компиляции) |
|
Паттерн Service Locator |
✅ Только внутренне |
✅ Основная модель |
✅ HK2ServiceLocator |
✅ Только внутренне |
|
Модель компиляции |
Сканирование в runtime |
Ручная регистрация |
Сканирование в runtime |
Во время компиляции (APT) |
|
Интеграция с Maven |
✅ Простая |
✅ Простая |
✅ Простая (Jersey) |
✅ Простая (APT) |
|
Поддержка тестирования |
✅ Override, Clear |
✅ Rebind (перепривязка) |
✅ Да |
✅ Да |
|
Размер фреймворка |
~19 КБ |
~327 КБ |
~131 КБ |
~80 КБ |
|
Активная разработка |
✅ Современная |
⚠️ Неактивна |
✅ Активная |
✅ Активная |
|
Готовность к Jakarta Inject |
✅ Полная |
⚠️ Частичная |
✅ Да |
✅ Да |
|
Лучше всего подходит для |
Микросервисы, быстрый запуск |
Встраиваемые, кастомные, устаревшие системы |
OSGi, модульные системы |
DI с проверкой на этапе компиляции, GraalVM |
|
Версия Java |
25+ |
8+ |
8+ |
11+ |
Внедрение зависимостей в Java с использованием compile-time генерации графа зависимостей обладает рядом неустранимых проблем, побороть которые у меня не получилось без смены DI провайдера. Не исключаю, что в других системах подобные задачи решаются по другому, но – получилось вот так.
С другой стороны, runtime-генерация практически во всех DI – это Java Reflection API, что снижает быстродействие (особенно на больших объемах объектов в графе) и требует ресурсов на сопровождение всей этой инфраструктуры. Для небольших и среднего размера проектов – это очевидный overhead.
Dimension-DI исключает рефлексию на этапе discovery (Class-File API) и использует MethodHandles при создании объектов. То есть это runtime-DI без java.lang.reflect на «горячем пути» инстанцирования — в моих сценариях это быстро. Посмотрим, что из этого выйдет – на будущее, надо бы добавить бенчмарки и кэш графа для реальных метрик.
Ссылки и дополнительные материалы
Dimension DI: https://github.com/akardapolov/dimension-di — компактный, быстрый DI-фреймворк для Java с простой конфигурацией и внедрением зависимостей в runtime.
Dimension UI: https://github.com/akardapolov/dimension-ui — десктопное приложение для сбора, хранения, визуализации и анализа данных временных рядов.
Dagger 2: https://dagger.dev/
PicoContainer: https://github.com/picocontainer/picocontainer
Avaje Inject: https://github.com/avaje/avaje-inject
Micronaut: https://micronaut.io/
Quarkus: https://quarkus.io/
Class-File API (JEP 484): https://openjdk.org/jeps/484
Вроде все, спасибо за внимание!