Gemini: Искусственный интеллект, созданный для диалога

Я — Gemini, продвинутая языковая модель, разработанная Google. Я создан на основе передовых технологий искусственного интеллекта и машинного обучения, и могу выполнять множество задач: отвечать на вопросы, генерировать тексты, переводить языки и многое другое. Мои знания основаны на обширных массивах текстовых данных, что позволяет мне поддерживать беседу на самые разные темы и помогать пользователям в решении повседневных задач.
Обход ограничений сети на рабочем ПК

Обход ограничений сети на рабочем ПК

Представим ситуацию: На рабочем ноутбуке заблокировали половину нужных сайтов без объяснения причин. Даже не попросили "отнестись с пониманием". Работать неудобно: на элементарные действия и решение мелких проблем уходит вдвое больше времени без нормального ИИ и привычных инструментов.
Нейросети для домашних заданий: Как использовать ИИ для помощи с уроками

Нейросети для домашних заданий: Как использовать ИИ для помощи с уроками

Лучшая нейросеть для домашних заданий: обзор ТОП сервисов 2026. Узнайте, как ИИ объясняет решение задач по фото, пишет рефераты и курсовые по ГОСТу и делает презентации за минуту. Современный учебный процесс требует от учащихся мгновенной обработки огромных массивов информации, где искусственный интеллект в образовании становится базовым стандартом, а не привилегией.
В сеть утёк интерфейс Aluminium OS — операционной системы, в которую объединены Android и ChromeOS

В сеть утёк интерфейс Aluminium OS — операционной системы, в которую объединены Android и ChromeOS

В сети оказался внешний вид интерфейса операционной системы Aluminium OS от Google, которая объединяет Android и ChromeOS. Дизайн новой ОС фигурирует в скринкасте отчёта об ошибке, касающейся вкладок в режиме инкогнито браузера Chrome. Номер сборки ALOS — Aluminium OS, кодовое название настольной версии Android — обозначен как ZL1A.260119.001.A1.
После двух лет работы с в режиме вайбкодинга разработчик снова пишет код от руки

После двух лет работы с в режиме вайбкодинга разработчик снова пишет код от руки

Мо Битар, разработчик и основатель Standard Notes, рассказал, что начал снова писать код от руки после двух лет вайбкодинга. По его словам, ИИ хорош для помощи в решении как простых, так и сложных задач, но не справляется с целостностью кода. Как отмечает Битар, написанный ИИ код выглядит правдоподобно как во время работы, так и на презентации, однако при чтении всего проекта становится заметной главная проблема — небрежность.
После двух лет работы с в режиме вайбкодинга разработчик снова пишет код от руки

После двух лет работы с в режиме вайбкодинга разработчик снова пишет код от руки

Мо Битар, разработчик и основатель Standard Notes, рассказал, что начал снова писать код от руки после двух лет вайбкодинга. По его словам, ИИ хорош для помощи в решении как простых, так и сложных задач, но не справляется с целостностью кода. Как отмечает Битар, написанный ИИ код выглядит правдоподобно как во время работы, так и на презентации, однако при чтении всего проекта становится заметной главная проблема — небрежность.
Как продвигать сайты в 2026 году, когда поиск стал AI-ориентированным

Как продвигать сайты в 2026 году, когда поиск стал AI-ориентированным

2025 год стал переломным для SEO: поисковые системы перестали быть просто каталогом ссылок и превратились в интерфейс для получения готовых ответов. Генеративные AI-блоки Google и Яндекса стали нормой, а пользователи всё чаще закрывают задачу прямо в поиске, не переходя на сайты. В 2026 году эти изменения закрепятся: SEO постепенно трансформируется в AIO (AI Optimization) и/или GEO (Generative Engine Optimization), где ключевым фактором успеха
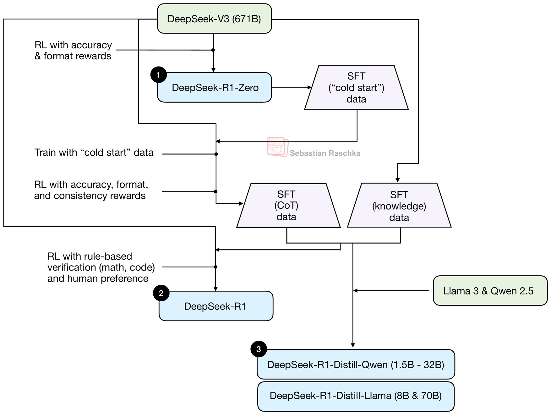
В 30 раз дешевле: DeepSeek и конец эпохи дорогого AI

В 30 раз дешевле: DeepSeek и конец эпохи дорогого AI

27 января 2025 года Nvidia потеряла $589 млрд капитализации — крупнейшее однодневное падение в истории публичных компаний. Причина оказалась неожиданной: китайский стартап DeepSeek заявил, что обучил модель уровня GPT-4 за $6 млн. Не миллиардов.
Новый «момент DeepSeek»? Память важнее масштаба

Новый «момент DeepSeek»? Память важнее масштаба

В мире искусственного интеллекта есть исследования, где достаточно нескольких страниц, чтобы понять – это нечто особенное. Engram от DeepSeek – именно такое. С новой моделью на подходе это может служить доказательством, что их грядущий флагман будет уникальным не только благодаря превосходным характеристикам, но и потому, что он принципиально отличается от существующих подходов.
Найм, резюме и собеседования с ИИ: практический разбор для кандидатов и HR

Найм, резюме и собеседования с ИИ: практический разбор для кандидатов и HR

Как ИИ перестраивает рынок труда Думаю, со мной тут не поспорить: искусственный интеллект меняет рынок труда быстрее, чем появление интернета или ПК. На заре автоматизации человек избавлялся от рутинного физического труда, а сейчас нейросети решают уже когнитивные задачи — от офисной рутины до творчества, о чем я уже писал в первой статье. Вполне ожидаемо, что эффект от внедрения ИИ неоднозначен.
Роль хранилищ и платформ данных в развитии ИИ

Роль хранилищ и платформ данных в развитии ИИ

Сегодня бизнес активно использует машинное обучение (Machine Learning, ML) для решения самых разных задач — от прогнозирования продаж до автоматизации процессов. Однако искусственный интеллект — это не какое-то волшебство, а математика, методы и алгоритмы, которые не будут работать без качественных и подходящих именно им данных. Чем больше качественных данных доступно для анализа, тем более сложные и точные модели можно построить.

Внимание!

Официальный сайт бота по ссылке ниже.

Официальный сайт