Gemini 2.5 Pro — самая продвинутая общедоступная модель искусственного интеллекта от Google (по данным моего исследования начала 2025 года). Она предназначена для решения сложных задач на рассуждение и превосходно понимает и генерирует контент в различных форматах. Google называет её «моделью мышления», подчёркивая её улучшенные логические возможности.

Это не просто очередной чат-бот. Вот анализ для разработчиков:
ОГРОМНОЕ контекстное окно: оно может обрабатывать до 1 миллиона токенов за один запрос. Google даже тестирует 2 миллиона токенов! (Для сравнения, такие модели, как GPT-4 Turbo, обрабатывают около 128 тысяч, а Claude 3.5 Sonnet — 200 тысяч). Вы можете загружать в него целые кодовые базы (около 30 000 строк!), длинные технические документы, многочасовые видео или большие наборы данных, не прибегая к сложным обходным путям, таким как фрагментация или сложная технология дополненной генерации (RAG) для большинства задач. Он понимает всю картину целиком.
Настоящая нативная мультимодальность: он изначально понимает и обрабатывает текст, код, изображения, аудио и видео одновременно. Отлаживайте код, используя скриншоты сообщений об ошибках, анализируйте макеты пользовательского интерфейса и документацию по требованиям, генерируйте код на основе диаграмм и даже извлекайте ценную информацию из видеообзоров. Некоторые версии (в предварительной версии) могут даже предлагать генерацию изображений и речи в качестве выходных данных.
Улучшенное обоснование и кодирование: демонстрирует высокую производительность в тестах кодирования (таких как SWE-Bench, LiveCodeBench) и сложных задачах рассуждения. Ожидается потенциально более качественная генерация кода (меньше ошибок, улучшенная архитектура), более эффективная отладка, улучшенное понимание сложных требований и улучшенный вызов функций (позволяя ИИ использовать внешние инструменты/API через ваш код).
Заземление: может подключаться к поиску Google для получения актуальной информации в своих ответах.
Выполнение кода: может запускать код (например, Python) для выполнения вычислений или проверки логики.
Управляемая генерация: предлагает параметры для лучшего управления форматом и стилем вывода.
И т. д

Существует множество вариантов использования этого ИИ. Вот некоторые из них:
Полный анализ кодовой базы и рефакторинг: проанализируйте структуру, зависимости и потенциальные ошибки и получите предложения по масштабным улучшениям.
Комплексное проектирование приложений: создание многофайловых, многоязыковых структур проектов.
Мультимодальная отладка: предоставьте фрагменты кода, журналы ошибок и снимки экрана неисправного пользовательского интерфейса.
Мощная система документирования: создание подробных файлов README, документации по API (например, спецификаций OpenAPI) или учебных пособий на основе кода.
Анализ данных и визуализация: введите данные (например, CSV) и запросите анализ, тенденции или даже код Python (с использованием библиотек, таких как Pandas/Matplotlib) для их визуализации. (Примечание: требуется соответствующая настройка/использование SDK)
Обучение и объяснение: Понимание сложных алгоритмов, шаблонов проектирования или исследовательских работ путем предоставления содержания и задавания конкретных вопросов.
Google AI Studio: Часто это первое место, где можно попробовать новые модели. Обычно предлагается щедрый бесплатный тариф (с учётом ограничений по количеству пользователей) для экспериментов. Отлично подходит для тестирования подсказок и возможностей. (Внешняя ссылка: Google AI Studio)
Gemini Advanced: часть подписки Google One AI Premium (около 19,99 долларов США в месяц) . Интегрирует Gemini с Google Workspace (Документы, Gmail и т. д.) и предлагает такие возможности, как увеличенное контекстное окно. (Внешняя ссылка: Google One AI Premium)

Vertex AI (Google Cloud): корпоративная платформа . Здесь вы можете создавать масштабируемые производственные приложения. Оплата обычно производится по факту использования, на основе токенов ввода/вывода. Gemini 2.5 Pro уже доступна здесь, возможно, на ранних этапах в статусе «Экспериментальная» или «Предварительная версия». Ожидается стандартная стоимость облачных услуг. (Внешняя ссылка: Google Cloud Vertex AI — страница Gemini)

По сравнению с другими, такими как ChatGPT-4o , Grok-3 и GPT-4.5 , Gemini 2.5 Pro — единственный, кто стабильно занимает первое место, что показывает, что в настоящее время это самая универсальная и мощная модель для решения различных задач.

Окно токенов Gemini 2.5 Pro в 1 млн значительно больше, чем ~128 тыс. у GPT-4 Turbo или 200 тыс. у Claude 3.5 Sonnet (по состоянию на начало 2025 года), что позволяет выполнять различные виды задач.
В то время как другие обрабатывают многомодальный ввод, архитектура Gemini 2.5 Pro изначально создана для этого, что может обеспечить преимущества в интегрированном рассуждении между типами.
Бенчмарки показывают высокую производительность, особенно в кодинге (SWE-Bench, LiveCodeBench), но реальные результаты сильно зависят от конкретной задачи и подсказок. Прямые сравнения сложны и быстро развиваются.
Gemini 2.5 Pro (exp-03-25) превосходит все другие модели во всех категориях , занимая первое место в общем рейтинге и во всех подкатегориях, таких как:

Жесткие подсказки
Управление стилем
Кодирование
Математика
Творческое письмо
Инструкция следующая
Более длинные запросы
Многооборотные разговоры
Посетите: https://aistudio.google.com и войдите в свою учетную запись Google.
Нажмите «Создать запрос» в левой навигационной панели.
На правой боковой панели выберите Gemini 2.5 Pro или последнюю доступную версию из раскрывающегося списка моделей.
Введите запрос.
Нажмите «Выполнить» или сочетание клавиш Ctrl + Enter.
(Необязательно) Загрузите файлы или изображения. Gemini 2.5 Pro поддерживает мультимодальные входные данные — вы можете загружать изображения и задавать вопросы по ним!

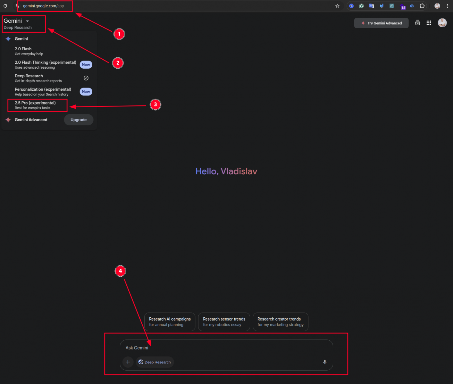
Перейдите на gemini.google.com .
Войдите, используя свою учётную запись Google. Если у вас её нет, создайте её.
Нажмите на раскрывающийся список моделей (в левом верхнем углу, под «Gemini») и выберите «2.5 Pro (экспериментальная)».
Введите свой вопрос или задачу в поле чата внизу.
Нажмите Enter.

Для разработчиков, которым нужен программный доступ к Gemini 2.5, API Gemini предлагает надёжное решение. Google предоставляет клиентские библиотеки для популярных языков программирования, таких как Python и jаvascript, что значительно упрощает процесс интеграции.
Первый шаг — получение ключа API от Google AI Studio .

Для пользователей Python следующим шагом будет установка google-generativeaiбиблиотеки с помощью менеджера пакетов pip с помощью команды:
pip install google-generativeai
Ниже приведен простой пример кода Python для отправки текстового приглашения экспериментальной модели Gemini 2.5 Pro:
import google.generativeai as genai
genai.configure(api_key="YOUR_API_KEY")
model = genai.GenerativeModel('gemini-2.5-pro-exp-03-25')
prompt = "Explain how neural networks work in simple terms."
response = model.generate_content(prompt)
print(response.text)
также есть простое приложение на Node.JS, использующее API Google. Репозиторий можно найти на моём GitHub .

Gemini 2.5 Pro позволяет работать с гораздо большим количеством данных одновременно (например, с крупными проектами) и распознаёт различные входные данные, что очень полезно. Хотя вам нужно быть внимательным и внимательно изучать его рекомендации, это мощный инструмент для внедрения инноваций, решения сложных задач и ускорения разработки.